热搜:百家乐 360 360 百度
您所在的位置:首页 > 电脑软件 > 系统工具 > 系统其它 > 微软组策略分析器 V3.0 官方版
电脑版

电脑版

微软组策略分析器 V3.0 官方版

是分析和比较组策略对象(GPOs)设置的组策略管理器程序

分享到:

相关版本

分类热门

详细介绍

微软组策略分析器(Policy Analyzer)是分析和比较组策略对象(GPOs)设置的组策略管理器程序,它会高亮显示组策略中的冗余设置或者内部不一致的情况,还能突出显示不同组策略版本或者设置。除此以外,这款工具还能比较GPOs与当前本地策略设置以及和本地注册表的冲突。

 


功能介绍:

这款工具虽然是微软最新发布的,但其当前版本为3.0。使用该工具可以把一套GPOs设置作为一个单位来追踪,这可以让通过GPOs来判定特定的设置是否重复,或者设定值是否冲突变得更简单。另外,使用该工具还能让用户获取底线,并且使之与后续快照相比较,从而可以看出之后设置做出的改变。

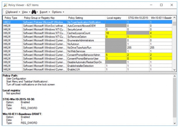
以第一幅图为例,展示了两条基准线之间的比较以及对应的本系统注册表值。窗口下部显示了被选中内容的组策略设置、位置和其他附属信息。上方表格内黄色部分为冲突设置内容,灰色部分是“缺失”的内容。用户也可以让窗口只显示冲突或者其他的不同点。第二幅图表示,分析器中的数据可以导入到Excel中,分类结果由组策略路径和设置名称等标准划分。

 



应用截图

  • 微软组策略分析器_Policy Analyzer中文版V3.0下载
微软组策略分析器_Policy Analyzer中文版V3.0下载图片(1/1)

点击反馈,软件下载失败? 软件下载后无法使用?飞翔小编十二分诚意等待着您的投诉与建议

APK文件怎么打开,下载APK文件如何安装到手机?推荐使用豌豆荚

回到顶部

下载声明 | 法律声明 | 版权声明 | 网站地图

单双分析软件©2024 冀ICP备99001246号-1